| Solid Edge EcoDesigner |
Conception Éco-responsable intégrée à Solid Edge.
"......The idea is to put the right tools and information into engineers’ hands (or at least their desktops)
so they can understand the environmental impact of their design decisions....."
Jim Brown article - September 30, 2011 Link
|
Solid Edge EcoDesigner
|
Type de Matériel
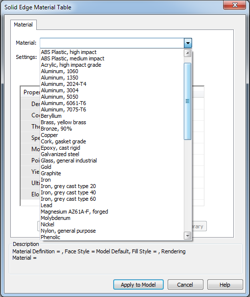
Solid Edge EcoDesigner, supporte les matériaux définis dans la base de données matérielle de Solid Edge. Au besoin, il est possible de personnaliser cette liste avec des matériaux exotiques ou brevetés par votre compagnie, toujours dans le but d'avoir une analyse de l'impact environnemental la plus juste possible.
Après avoir trouvé la meilleure combinaison environnementale, appliquer les matériaux à votre conception.
|
|



